| Name | Size | Last Modifier | Creation Date | Last Mod. Date | Comment | ||
|---|---|---|---|---|---|---|---|
|
|
PNG File long-service-provider-invocation.pn... | 11 kB | Christophe DENEUX | Jul 9, 2024 3:04:09 PM CEST | Jul 9, 2024 3:04:09 PM CEST | ||
|
|
PNG File Capture d’écran 2017-10-18 à 15.50.... | 45 kB | Christophe DENEUX | Jul 9, 2024 3:04:09 PM CEST | Jul 9, 2024 3:04:09 PM CEST | ||
|
|
PNG File import-wsdl-in-su-project.png | 17 kB | Christophe DENEUX | Jul 9, 2024 3:04:09 PM CEST | Jul 9, 2024 3:04:09 PM CEST | ||
|
|
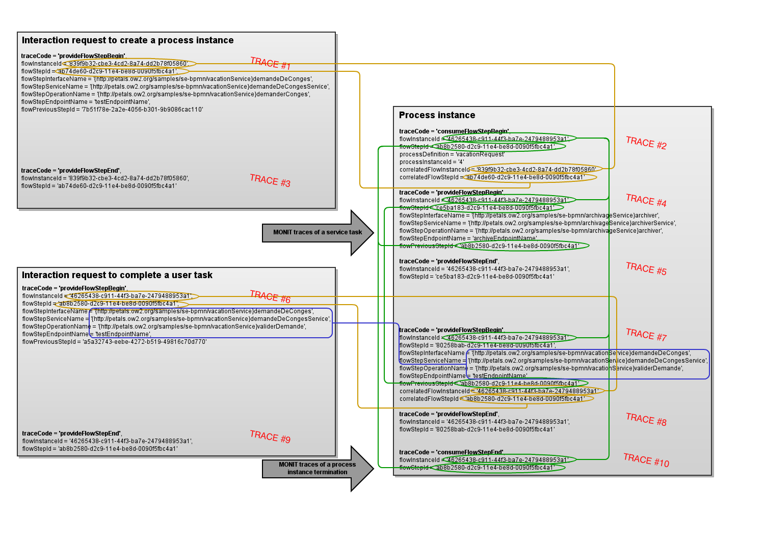
PNG File MONIT trace correlations.png | 195 kB | Christophe DENEUX | Jul 9, 2024 3:04:09 PM CEST | Jul 9, 2024 3:04:09 PM CEST | GLIFFY DIAGRAM IMAGE | |
|
|
XML File MONIT trace correlations | 34 kB | Christophe DENEUX | Jul 9, 2024 3:04:09 PM CEST | Jul 9, 2024 3:04:09 PM CEST | GLIFFY DIAGRAM, ONLY EDIT IN GLIFFY EDITOR! |
Download All