Petals-SE-Flowable 1.3.1+

  Name Size Last Modifier Creation Date Last Mod. Date Comment  
PNG File long-service-provider-invocation.pn...    11 kB Christophe DENEUX Feb 3, 2022 3:13:31 PM CET Feb 3, 2022 3:13:31 PM CET  
PNG File Capture d’écran 2017-10-18 à 15.50....    45 kB Christophe DENEUX Feb 3, 2022 3:13:31 PM CET Feb 3, 2022 3:13:31 PM CET  
PNG File import-wsdl-in-su-project.png    17 kB Christophe DENEUX Feb 3, 2022 3:13:31 PM CET Feb 3, 2022 3:13:31 PM CET  
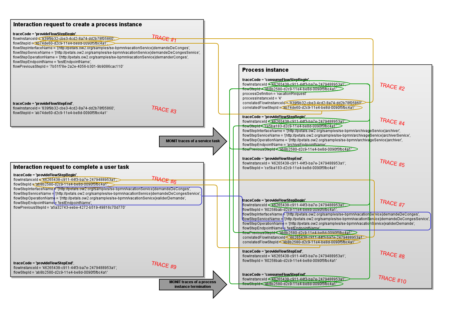
PNG File MONIT trace correlations.png    195 kB Christophe DENEUX Feb 3, 2022 3:13:31 PM CET Feb 3, 2022 3:13:31 PM CET GLIFFY DIAGRAM IMAGE
XML File MONIT trace correlations    34 kB Christophe DENEUX Feb 3, 2022 3:13:31 PM CET Feb 3, 2022 3:13:31 PM CET GLIFFY DIAGRAM, ONLY EDIT IN GLIFFY EDITOR!

Download All