| Name | Size | Last Modifier | Creation Date | Last Mod. Date | Comment | ||
|---|---|---|---|---|---|---|---|
|
|
XML File MONIT trace correlations | 34 kB | Christophe DENEUX | Jan 14, 2020 5:49:20 PM CET | Jan 14, 2020 5:49:20 PM CET | GLIFFY DIAGRAM, ONLY EDIT IN GLIFFY EDITOR! | |
|
|
PNG File long-service-provider-invocation.pn... | 11 kB | Christophe DENEUX | Jan 14, 2020 5:49:20 PM CET | Jan 14, 2020 5:49:20 PM CET | ||
|
|
PNG File Capture d’écran 2017-10-18 à 15.50.... | 45 kB | Christophe DENEUX | Jan 14, 2020 5:49:20 PM CET | Jan 14, 2020 5:49:20 PM CET | ||
|
|
PNG File import-wsdl-in-su-project.png | 17 kB | Christophe DENEUX | Jan 14, 2020 5:49:20 PM CET | Jan 14, 2020 5:49:20 PM CET | ||
|
|
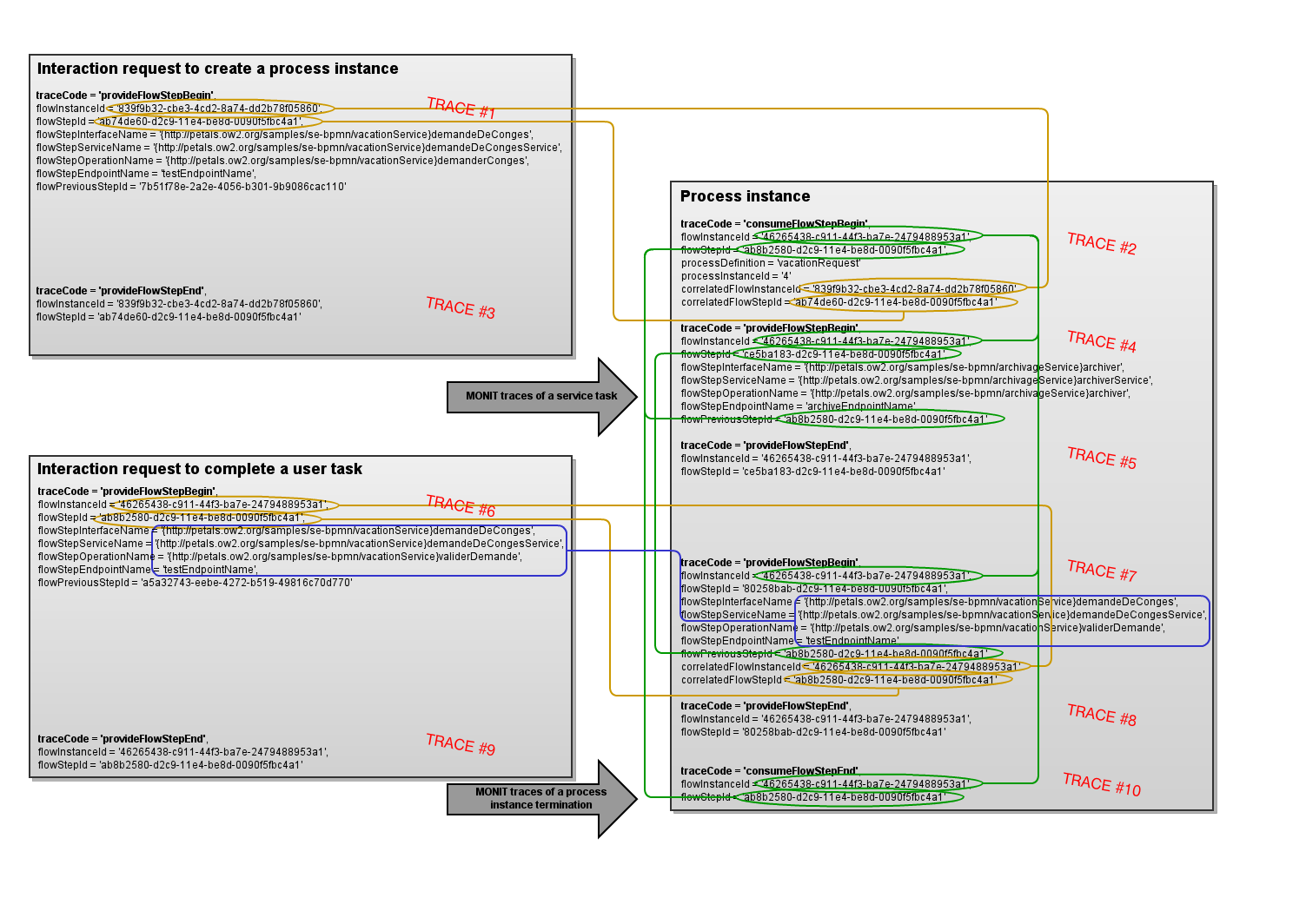
PNG File MONIT trace correlations.png | 195 kB | Christophe DENEUX | Jan 14, 2020 5:49:20 PM CET | Jan 14, 2020 5:49:20 PM CET | GLIFFY DIAGRAM IMAGE |
Download All