| Name | Size | Last Modifier | Creation Date | Last Mod. Date | Comment | ||
|---|---|---|---|---|---|---|---|
|
|
PNG File import-wsdl-in-su-project.png | 17 kB | Christophe DENEUX | Sep 26, 2016 2:57:46 PM CEST | Sep 26, 2016 2:57:46 PM CEST | ||
|
|
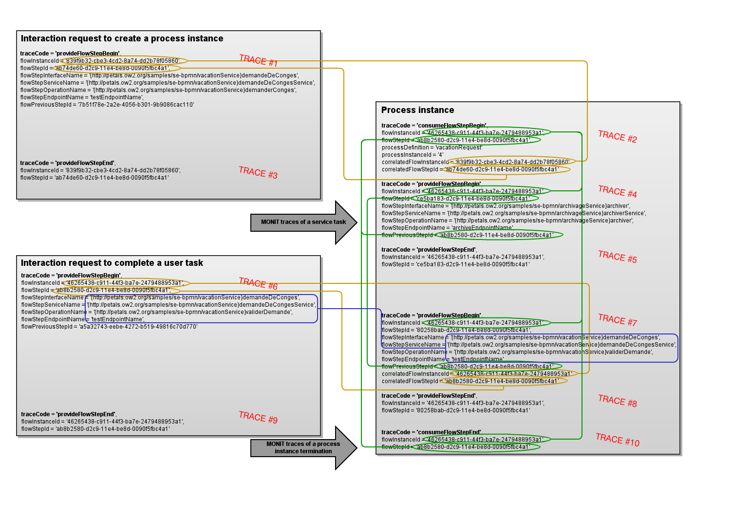
PNG File MONIT trace correlations.png | 195 kB | Christophe DENEUX | Sep 26, 2016 2:57:46 PM CEST | Sep 26, 2016 2:57:46 PM CEST | GLIFFY DIAGRAM IMAGE | |
|
|
XML File MONIT trace correlations | 34 kB | Christophe DENEUX | Sep 26, 2016 2:57:45 PM CEST | Sep 26, 2016 2:57:45 PM CEST | GLIFFY DIAGRAM, ONLY EDIT IN GLIFFY EDITOR! |
Download All