Petals-SE-Activiti 1.0.1+

  Name Size Last Modifier Creation Date Last Mod. Date Comment  
PNG File import-wsdl-in-su-project.png    17 kB Christophe DENEUX Jul 28, 2016 9:43:29 AM CEST Jul 28, 2016 9:47:58 AM CEST  
 
Version 1 (17 kB - Christophe DENEUX - Jul 28, 2016 9:43:29 AM CEST)
 
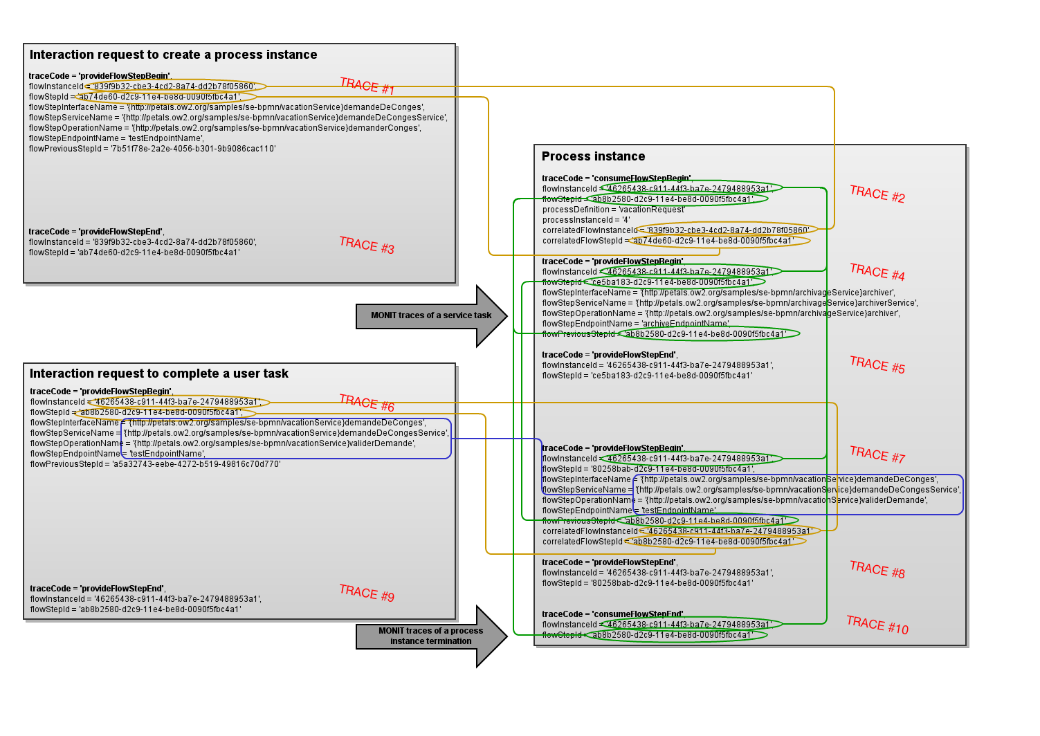
PNG File MONIT trace correlations.png    195 kB Christophe DENEUX Dec 18, 2015 11:42:06 AM CET Dec 18, 2015 11:42:06 AM CET GLIFFY DIAGRAM IMAGE
XML File MONIT trace correlations    34 kB Christophe DENEUX Dec 18, 2015 11:42:06 AM CET Dec 18, 2015 11:42:06 AM CET GLIFFY DIAGRAM, ONLY EDIT IN GLIFFY EDITOR!

Download All