| Name | Size | Last Modifier | Creation Date | Last Mod. Date | Comment | ||
|---|---|---|---|---|---|---|---|
|
|
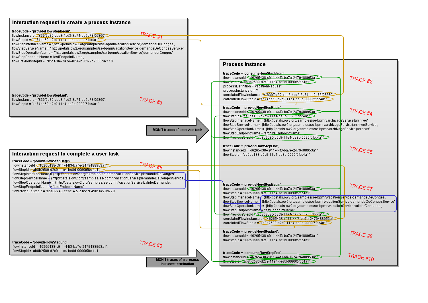
PNG File MONIT trace correlations.png | 195 kB | Christophe DENEUX | May 26, 2015 9:30:12 AM CEST | May 26, 2015 9:30:12 AM CEST | GLIFFY DIAGRAM IMAGE | |
|
|
XML File MONIT trace correlations | 34 kB | Christophe DENEUX | May 26, 2015 9:30:12 AM CEST | May 26, 2015 9:30:12 AM CEST | GLIFFY DIAGRAM, ONLY EDIT IN GLIFFY EDITOR! |
Download All