Petals Studio 1.3
Here are the new and noteworthy features of Petals Studio 1.3.
| The main work in this version was about changing the way the tooling was implemented. This work was necessary to provide a better user experience in the next versions. Therefore, you should see this version as an intermediate (stable) release.
|
Petals Creation Wizards
Petals creation wizards were reorganized.

The Service Unit wizard was splitted and replaced by two new wizards.
Service Unit is a term inherited from JBI to define an artifact. Petals Studio made a move to a more functional terminology. There is now a wizard to create Petals services (service providers)...

... and a wizard to create service consumers.

This makes sense with the methodology we try to push with our users.

Note that the created projects have the same structure than before.
Former projects are still working with this version.
These wizards also have less pages than before, and only show the meaningful fields to complete.
For service providers, there are few changes. There is now an option to not import the WSDL in the final project. This way, it is possible to centralize XML schemas and WSDL on a web server (as an example).

For service consumers, the first page is now richer than before.

The helper has changed a little bit for the occasion.

You can directly associate a Petals service project with a working set.

EIP
The wizard to create EIP service units has been removed.
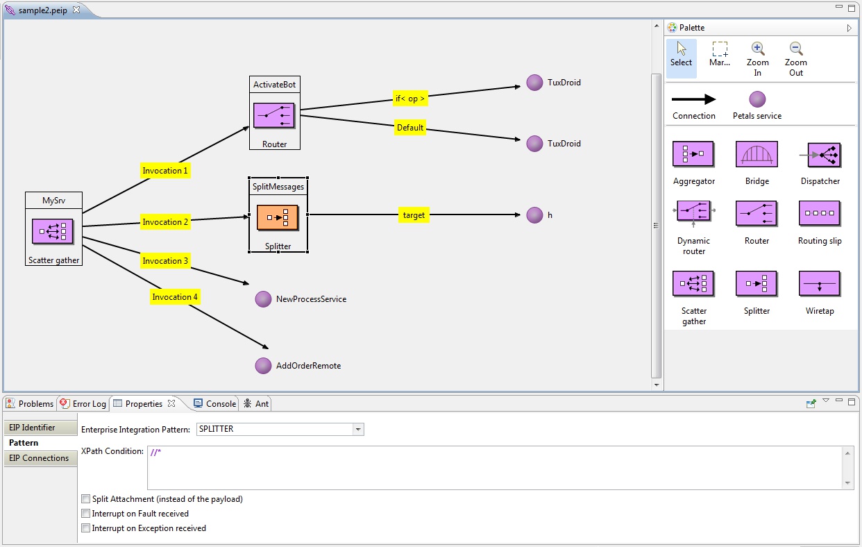
The use of croquis is now mandatory.

Croquis have a graphical editor to build EIP chains.

This kind of croquis can either be exported as a Petals service assembly, or as a set of Petals Maven projects.
The service assembly export is useful for demonstrations and tests.
The Petals project export is useful for continuous integration using the Petals Maven plug-in.

JBI Editors
The key files files with Petals are named jbi.xml.
Many changes have been done here.
First, source edition and form edition have been completely separated.

The form editor was redesigned. It now provides a main tab, an advanced one and a source view (read-only).



This editor allows to edit almost all the fields of a jbi.xml file.

POJO
The wizard to create POJO service units has been reviewed.

You can now create a Java project, with a default POJO implementation and the right libraries in the class path.

BPEL
Petals Studio 1.3 relies on the official BPEL Designer from the Eclipse Foundation.
Contributions were done for this. The new BPEL wizard was completely reviewed.
You can either start with a template...


... or you can generate a skeleton from a WSDL definition (top-down approach).


Miscellaneous
This version works with Petals 4 and the main features of Petals 3.
It means old features from Petals 3, which are not part of Petals 4, were removed from the studio.
- No more support for the KPI component and Petals View.
- No more support for SCA.
- No more support for REST.
This version contains:
- Many bug fixes (in particular on EIP croquis).
- Minor enhancements.
- Some underlying changes (based on Eclipse Indigo, built with Maven Tycho, tests with SWT Bot...).
See the complete release notes for more details.