Petals Studio 1.2
Here are the new and noteworthy features of Petals Studio 1.2.
Service Unit Wizard
The creation wizard for service units now proposes usage categories.
These categories replace the former use cases that were in fact very specific to the Petals terminology.


An important progress was made to help users in selecting operations to consume.
In the wizards to create a service consumer, there is now a helper to select the service operation to invoke.

In the case where the service does not have a WSDL, the Petals target component will be found and native operations will be proposed.
If no operation is found, it will have to be typed in manually.
Besides, the wizard page to select a service to invoke has changed.

The consumption dialog now filters invocable services.
It means that when you select a service to consume, only those that are technically invocable are shown.

This preference can be changed to display all the services.

In the same dialog, target components are now visible.

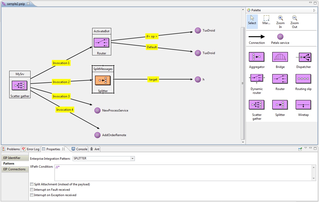
EIP
There is now a graphical editor to build EIP chains in Petals Studio.

Such chains can be created through an EIP croquis.

This croquis can either be exported as a Petals service assembly, or as a set of Petals Maven projects.
The service assembly export is useful for demonstrations and tests.
The Petals project export is useful for continuous integration using the Petals Maven plug-in.

The usual service unit wizard for EIP still exists but is now deprecated.
However, for those who would stick to this wizard, be noticed that its user interface was a little bit improved.

Utilities
Petals Studio provides some utility wizards related to Web services and WSDL:
- Create a Web service client.
- Create a Java interface from a WSDL definition.
- Generate a WSDL from a Java interface.


There is another utility to associate a Petals component with a shared library.
It is a very handy alternative to the Petals Maven plug-in.

Miscellaneous
The EJB wizard was simplified.
Besides, the studio now embeds Apache CXF. You do not have to download it and configure the WSDL preferences anymore.

The File Transfer wizard was reviewed to be more explicit and more intuitive.
In provider mode...


... and in consumer mode.

There is now a Generic component in the Service Unit wizard.
It allows to create service units for components that are not natively supported by the studio.

The Petals projects view now shows the Java packages like in the Package explorer.

What is displayed by this view can be configured using its menu.

Shared Libraries can be created from the studio.
Like for components, it is a simple façade for the Petals Maven plug-in.

The service unit validation now checks the invoked operations and the invocation patterns (MEP).

The Drag'n'Drop of Petals services onto a BPEL diagram now opens a dialog to select the operation to invoke.

The BPEL croquis has been replaced by an export wizard.
Select a BPEL file from your work space and generate from it a set of Petals Maven projects.
This is useful to make any BPEL process run in Petals ESB.

There is also a brand new WSDL editor from the Eclipse Foundation.
This editor is very helpful for WSDL novices.

+ bug fixes
+ some minor enhancements
+ some underlying changes (based on Eclipse Helios, built with Maven Tycho...)
See the complete release note for more details...